The work ecosystem is shifting at speed. Market change, technology, and rising workforce expectations are reshaping how organisations run.
Leaders make high-stakes decisions about people, performance, and structure without real-time visibility into how these elements are interconnected.
Constant change is the new reality. Traditional consultants, PowerPoints, and dashboards are outdated before a decision is ever made.
Modelling
Capture and connect key workforce data: people, performance, pay, structure, and culture.
Simulating
Simulate multiple future scenarios to test strategic options before acting. Deliver actionable, dynamic insights to navigate risks, seize opportunities, and lead with confidence.
Executing
Support you through implementation to ensure plans translate into real-world results.
Future-readiness
Plan your workforce, manage the HR lifecycle, and align people with strategy to future-proof your organisation.
Reorganisations
Guide restructures and redundancies towards a sustainable and resilient organisation.
Buy & Build
Navigate risks, seize opportunities, and scale with confidence across acquisitions.
Strategic Compliance
Ensure smart and EU-compliant people, performance, and pay strategies and practices.
Leadership Development
Take your leadership team outdoors to build trust, resilience, and alignment.
Construct
Instantly understand the impact of any decision on your human capital and workforce, from strategic organisational insights to actionable individual choices. Construct enables teams and leaders to co-create business cases, track, and adapt in real time as conditions evolve.
Data modelling
Create an integrated top layer of workforce intelligence. Capture and connect key workforce data - from pay, structure, and performance to culture and engagement - into a fully integrated digital twin of your organisation.
Scenarios
Simulate and plan for multiple futures. Test strategic options before acting. Explore the impact of reorganisations, growth initiatives, or cost optimisations through real-time scenario modelling that makes every assumption transparent and measurable.
Requirements
Define success and align every stakeholder. Set precise project requirements and scopes across capabilities, compliance, timelines, financials, and legal frameworks to ensure alignment and execution readiness.
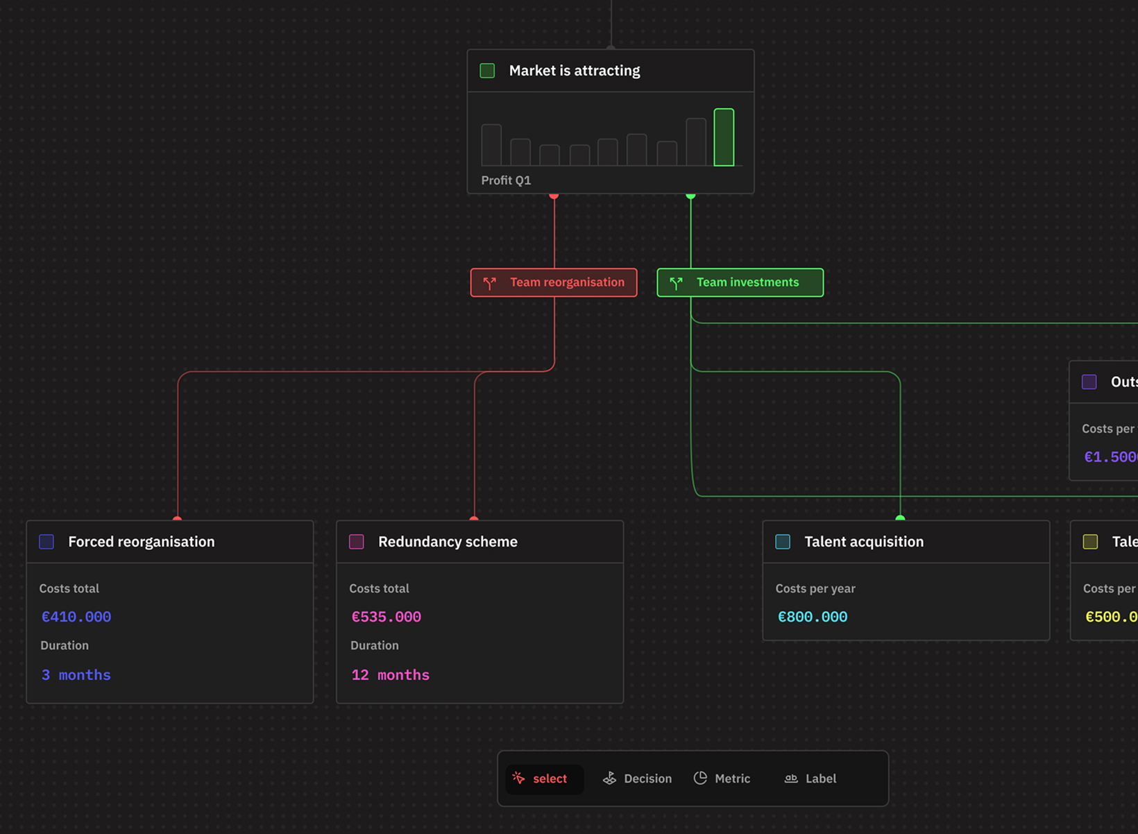
Decision trees
Find your way through complexity. Our intelligent decision tree visualises the ripple effects of every decision across cost, capacity, risk, and talent continuity, providing a clear path through complex interdependencies and guiding leaders to confident decisions.






About us
Siegfried is an organisational change enabler. His playground is where psychology, culture, and leadership intersect with business reality. He brings a global perspective to building and transforming organisations across diverse cultures and industries, particularly within the SMB segment. His work is guided by the belief that enduring success comes from aligning human behaviour with organisational purpose and design.
Davey is a creative technologist working at the intersection of design and technology. He believes in the magic that happens when creativity, logic, and collaboration come together. With a background spanning digital storytelling, interactive media, and 3D visualisation, he has helped global brands and organisations bring ideas to life through innovation and clarity of design.